ワイモバイル、3月17日に「eSIM」スタート
- モバイル・IT通信
- Y!mobile
https://k-tai.watch.impress.co.jp/docs/news/1309105.html
公式ホームページにはまだ情報はありません。
追記
https://www.softbank.jp/corp/news/press/sbkk/2021/20210301_02/
ソフトバンクのプレスリリースがありました。
11 件のコメント
コメントするには、ログインまたはメンバー登録(無料)が必要です。


物理的なSIMが不要になれば、ゴミが出なくなるので環境にも優しいのでいいことだと思います。
>物理的なSIMが不要になれば、ゴミが出なくなるので環境にも優しいのでいいことだと思います。
ついでに、コスト削減で価格が安くなってほしいですね。
しかし、シェアプラン追加する場合はどうするのでしょう。eSIMなのにわざわざショップいかないといけないのでしょうかね。
もしかしたら、Apple Watchの、GPS+Cellular版のeSIMもMVNO事業者に開放へ...と、今後 舵を切っていきそうですね。
ドコモは、eSIMをしたいのかしたくないのかがハッキリしません。
KDDI系はシンガポールの会社との折衝次第だとは思いますが、内情は伝わってきません。
ですので、意外とソフトバンク系は追い風になりつつあるかもしれません。
>> 404😊@QueSeraゝ さん
MNPの玉にできますね>> 立石野毛男 さん
(笑)SB系には嫌われたくないのでそんなことは致しません(・_・;;

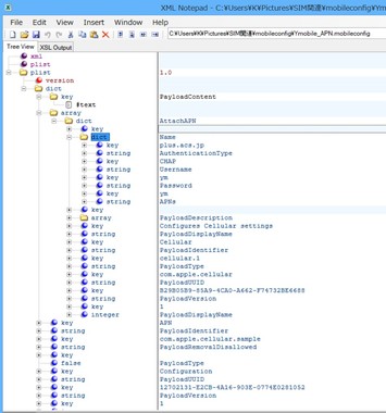
Ymobileオリジナルの iPhone12/12mini とYmobile SIMの組み合わせでは APN設定(mobileconfig)プロファイルのインストールが必須になったとか。。。これまで販売してきた Ymobileオリジナルの iPhoneSE(2016)/(2020), iPhone7, iPhone6S等では APN設定(mobileconfig)プロファイルのインストールは不要なので便利だったのにね~
n101やら, n111やら、そして n141 とか Ymobile SIMは中々 アングラな取扱いには難儀なしろものです(汗)
iPhoneの場合、APN設定(mobileconfig)プロファイルは一つしかインストール出来ないから、MVNO SIMとの DSユーザーにはちょっと頭の痛い問題になりそう。
はてさて、では eSIM利用時の APN設定はどうなる…???
と思っていたら
日本で普及しないのはキャリアが乗り換え阻もうとしているからなのね
物理SIMはキャリアごとに変わるしSIMカードの受け取りも必要になるので手続きが面倒と思う人がいるので他社への乗り換えを抑止できると考えているらしい。
これも日本が世界から置いて行かれる要因なのね

既に提供されている 追加インストール用の APN設定(mobileconfig)プロファイルを覗いてみた限りでは、APN, Authentification, Username, Password …特別なことを設定している様子も見えないけど。。。PLMN=440-00(Ymobile)に対応すべき iPhone12/12mini用キャリアバンドルの中には APN手書き入力欄が表示されないということなのでしょうかね~(汗)
というか…当初 iPhone12/ 12miniは Ymobileで取り扱う予定が無くて、本来 SoftBankのキャリアバンドルの中に取り込むべき Ymobileの設定分を 入れ込んでなかったということか…(笑)
いつものドタバタかも。。。
iOSのバージョンアップで解消するという落ちになるのかも。。。
あ、3/17開始 の eSIMが同様になるかどうかは不明です。